Nuestros clientes
Testimonios
Nuestros productos
Creamos software innovador y fácil de usar que libera un potencial ilimitado para su empresa, sus equipos y sus bases de datos. Le proporcionamos herramientas sencillas que utilizan la última tecnología para ayudarle a ser más productivo y centrar sus esfuerzos en ofrecer soluciones en lugar de aprender a utilizar herramientas complicadas.
ERBuilder
Data Modeler
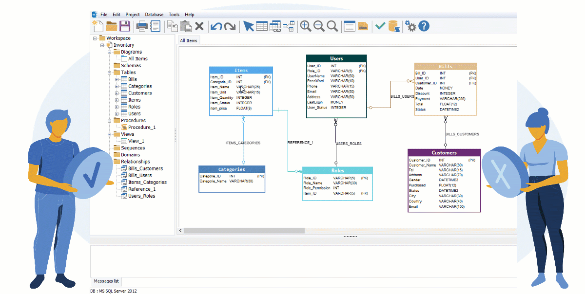
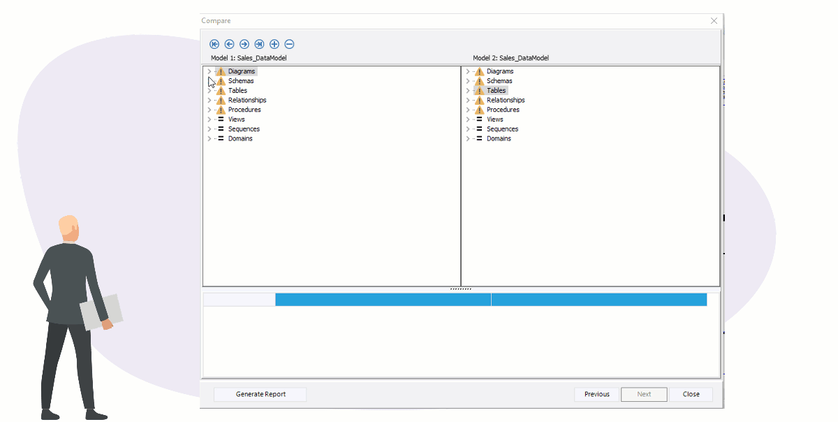
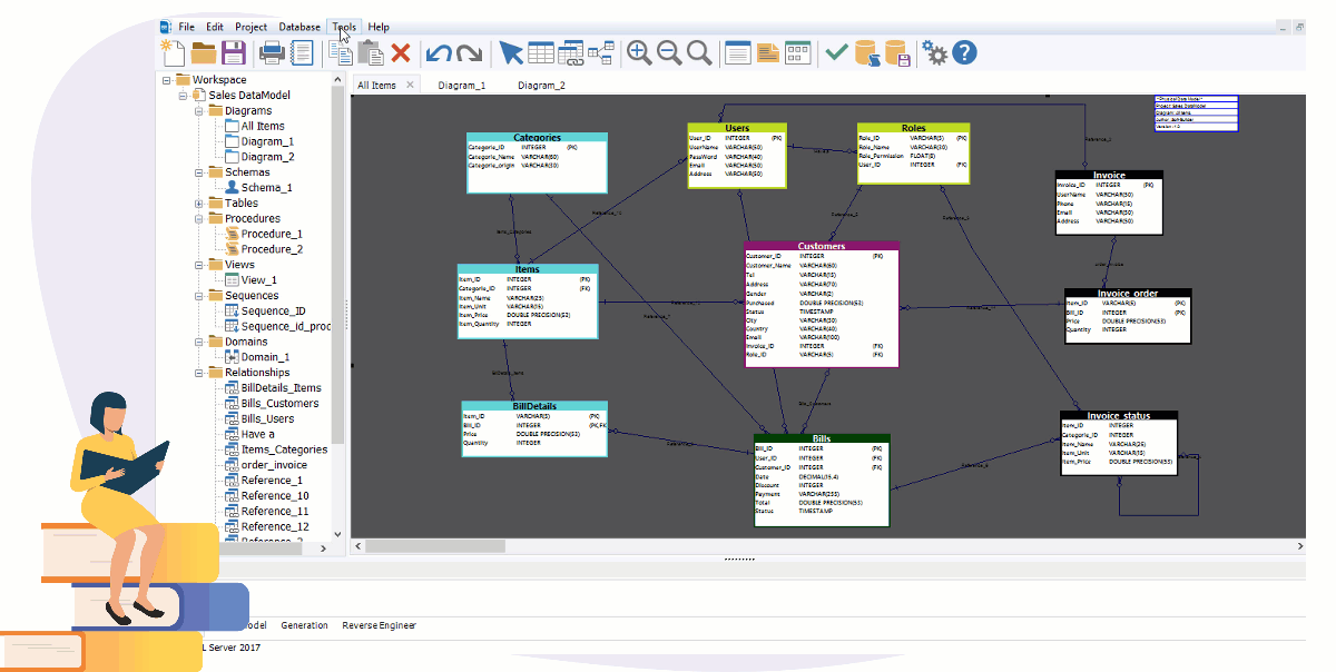
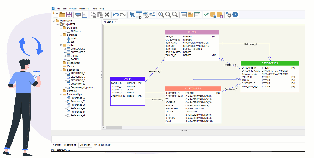
Software de modelado de bases de datos fácil de usar para modelos de datos de alta calidad.
Más información
AbstraLinx
Una potente herramienta de descubrimiento de metadatos para Salesforce. Extraiga, explore y documente sus metadatos de Salesforce.
Más información
SB Data
Generator
Una potente herramienta para generar y poblar bases de datos con datos de prueba realistas.
Más información



