Trusted by worldwide companies

Easy-to-use database modeling software for high-quality data models
ERBuilder Data Modeler allows developers to graphically design databases by using entity relationship diagrams and automatically generates the most popular SQL databases. It also allows developers to easily deploy databases by offering a sophisticated visual data modeling environment. The software reduces errors in database development while improving productivity and simplifying data modeling. Developers can visualize physical model structures to understand their databases, create new tables, modify, analyze and optimize the solution.

Features Overview
ERBuilder provides all the features you would expect from a professional database modeling and design tool, it’s extremely easy to use and understand. Developed for beginners and expert database designers alike, it is fairly simple to familiarize yourself with.
Intuitive visual data modeling
With the rich visual UI of ERBuilder designing and modeling a database has never been so easy and user friendly. Create and design your models using the available professional drawing tools with just a few clicks. ERBuilder Data Modeler supports the most popular standard notations such as IDEF1x, Crow’s Foot, Codasyl and Relational notations.

Forward Engineering
Validate the data models and generate DDL SQL scripts in just a few clicks. Control what you want to generate by Generating SQL Scripts for the whole model or just a part of it. ERBuilder allows also the generation of the database directly.
Reverse Engineering
Create easily a graphical model based on an existing database structure. You can reverse engineer an existing database by connecting to it directly, for both local and remote databases. ERBuilder supports the reverse engineering of the most popular databases.
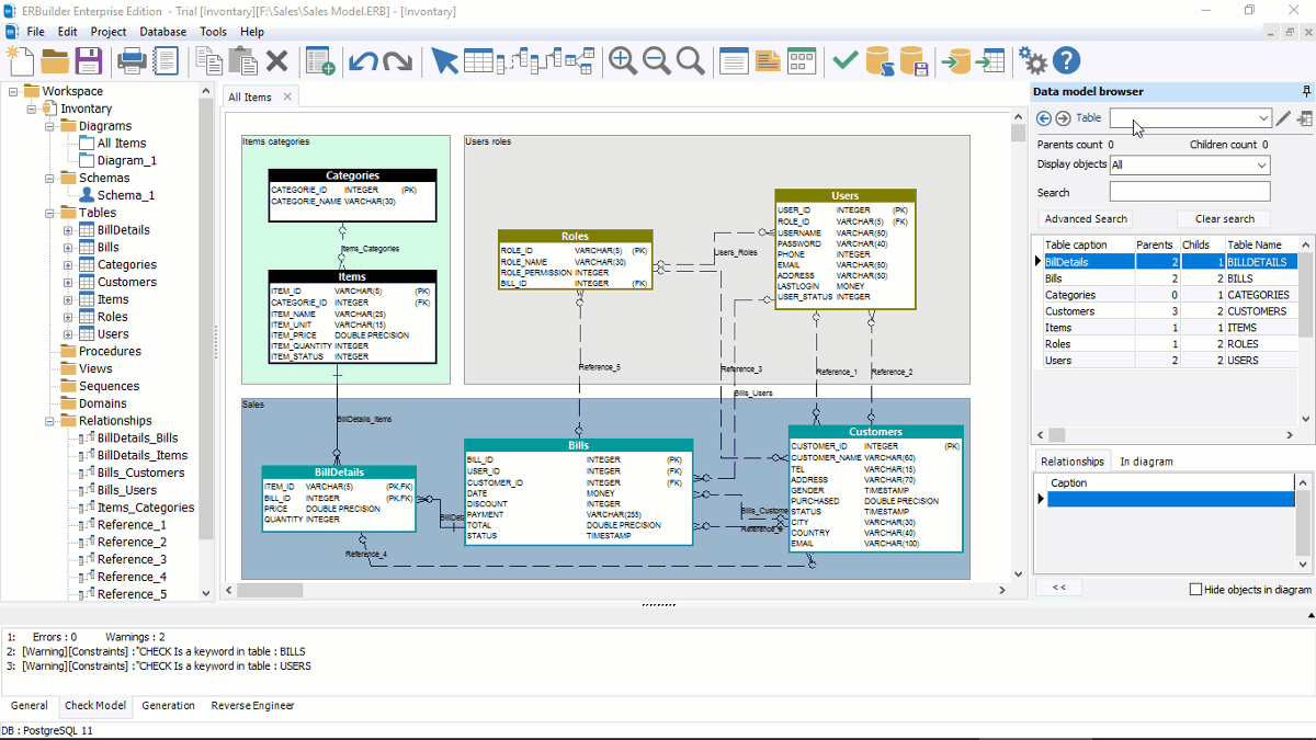
Deep exploration of a data model
The main purpose of the data model browser module is to allow a full exploration of the data structure extracted from large databases. The advanced search feature integrated into the data model browser provides more flexible search capabilities.
- List all database tables
- Navigate from one table to another easily
- See parent and child tables for any table
- See the different diagrams where the table appears
- Show full details of any table
- Build the ER diagrams in an interactive way


Data Model Validation
ERBuilder Data Modeler offers the ability to
check for potential mistakes and ambiguities in
the created model.
There are 3 ways to validate your model:
- By checking the model, using the checking control.
- By creating and querying virtual data, to test your data model safely with realistic data.
- By generating web user interface for your model.

Data model documentation
Describe each object of your data model easily and generate quickly a beautiful HTML documentation report, including your diagrams and all objects of the data model.
Collaborate with your team members in real-time from anywhere
Simple and useful way to share a data model with others. Use the Git version control feature of ERBuilder Data Modeler to create, collaborate, track and publish changes with your team members.

Database/Model Synchronization
ERBuilder provides a powerful schema synchronization feature that helps data modelers to easily manage the differences between the data model and the database. The synchronization process consists of the comparison between the data model schema and the database schema to generate a synchronization SQL script. You can also compare and visualize differences between two models and/or databases and generate an HTML comparison report.

Model/Model comparison

Model/Database comparison

Database/Database comparison

Test data generation
Easily populate your database with meaningful test data.
The data generation feature of ERBuilder is a powerful way to create and populate your database with realistic test data. It includes multiple generators for various types. You can create your own dictionaries to populate database tables with meaningful data that meets your needs.

Other Features
Switching to another target database
You can switch at any time the data model DBMS that you are working with to another DBMS. ERBuilder will convert automatically all data types.

Generation of HTML templates
Generate easily a beautiful web user interface for CRUD applications based on your model. You can choose between the dark and the clear theme

Version management
ERBuilder provides a simple way to manage unlimited versions of your model. Work safely with the version management feature, easily archive and restore your model versions

Data dictionary
ERBuilder lets you build an enterprise data dictionary in a few clicks. ERBuilder helps you to quickly create a Data Dictionary for any of your databases.
Technical Specifications
Supported databases
-   Oracle 9
-   Oracle 10
-   Oracle 11
-   Oracle 12
-   Oracle 18
-   Oracle 19
-   Microsoft SQL Server 2008
-   Microsoft SQL Server 2012
-   Microsoft SQL Server 2014
-   Microsoft SQL Server 2016
-   Microsoft SQL Server 2017
-   Microsoft SQL Server 2019
-   MySQL 3
-   MySQL 4
-   MySQL 5
-   MySQL 8
-   MariaDB 10
-   PostgreSQL 9
-   PostgreSQL 10
-   PostgreSQL 11
-   PostgreSQL 12
-   PostgreSQL 13
-   PostgreSQL 14
-   PostgreSQL 15
-   SQLite 3
-   Firebird 2
-   Firebird 3
-   Microsoft Azure SQL database
-   Azure Synapse Dedicated SQL Pool
-   Amazon Redshift
-   Amazon RDS
Operating system
-   Microsoft Windows 11 (32 or 64 bits)
-   Microsoft Windows 10 (32 or 64 bits)
-   Microsoft Windows 8.1 (32 or 64 bits)
-   Microsoft Windows 8 (32 or 64 bits)
-   Microsoft Windows Server 2022 (32 or 64 bits)
-   Microsoft Windows Server 2019 (32 or 64 bits)
-   Microsoft Windows Server 2016 (32 or 64 bits)
-   Microsoft Windows Server 2012 (32 or 64 bits)
-   Microsoft Windows Server 2008 (32 or 64 bits)
-   Microsoft Windows 7 (32 or 64 bits)
-   Microsoft Windows Vista (32 or 64 bits)
-   Microsoft Windows Server 2003 (32 or 64 bits, Service Pack 2)
Memory
-   1 GB minimum (2 GB recommended)
Hard Disk
-   At least 50 MB of free disk space










